Оглавление
- Постепенно, затем внезапно: Введение
- Биткоин нельзя скопировать
- Биткоин не слишком волатилен
- Биткоин не тратит энергию зря
- Биткоин не слишком медленный
- Биткоин это исправит
- Биткоин, не блокчейн
- Биткоин ничем не подкреплен?
- Биткоин — не финансовая пирамида
- Биткоин не может быть забанен
- Биткоин не для преступников
- Биткоин обесценивает остальные деньги
- Биткоин — зов к единению
- Биткоин — это здравый смысл
- Биткоин антихрупок (оригинал)
- Биткоин — один для всех (оригинал)
- Биткоин — великая дефинанcиализация
Перевод статьи Паркера Льюиса от 27 Сентября 2019 г. подготовлен Тони⚡️. Поддержать проект.
Вопреки распространенному мнению, Биткоин на самом деле кое-чем подкреплен. Он подкреплен единственной вещью, которая поддерживает любую форму денег: авторитетом своих денежных свойств. Деньги — это не коллективная галлюцинация и не система убеждений. В течение истории различные средства становились деньгами, и ни разу это не происходило случайно. Товары, которые становятся деньгами, обладают уникальными свойствами, которые отличают их от других товаров на рынке. Книга “Биткоин-стандарт” глубже погружается в данный вопрос, но суть в том, что денежные товары обладают уникальными свойствами, которые делают их особенно полезными в качестве средства обмена; эти свойства включают, помимо прочего, редкость, долговечность, делимость, взаимозаменяемость и портативность. С каждой новой денежной единицей неотъемлемые свойства нового средства привносят улучшения в уже существующую форму денег и вытесняют ее. Каждый раз, когда один товар монетизируется, другой демонетизируется. По сути, относительные возможности одного денежного средства превосходят возможности другого, и Биткоин не исключение. Он представляет собой технологический прогресс в рамках глобальной конкуренции за право называться деньгами; будучи преемником золота и фиатной системы, которая использовала монетарные свойства золота, Биткоин является превосходной системой.
Книга “Биткоин-стандарт”, названная в переводе “Краткая история денег”, доступна в формате epub.
Биткоин превосходит своих предшественников в плане денежных свойств. Биткоин является редким, его легче делить и легче транспортировать, чем его нынешних конкурентов. Он также более децентрализован и, как следствие, более устойчив к цензуре и коррупции. Всего будет выпущен 21 миллион биткоинов, и каждый биткоин может быть разделен до восьми знаков после запятой (одна сто-миллионная). Стоимость может быть передана кому угодно в любую точку мира без необходимости в чьем-либо разрешении, и окончательный расчет не зависит от какой-либо третьей стороны. В совокупности его денежные свойства значительно превосходят таковые у любых других форм денег, используемых сегодня. Эти свойства существуют не случайно и не существуют в вакууме. Формирующиеся денежные свойства Биткоина защищены и обеспечены за счет сочетания криптографии, сети децентрализованных нод, обеспечивающих соблюдение свода правил консенсуса, и надежной сети майнинга, обеспечивающей целостность и неизменность реестра Биткоин транзакций. Сама валюта является краеугольным камнем, который связывает систему, предоставляя экономические стимулы, которые позволяют отдельным инструментам безопасности функционировать как единое целое. Но не смотря на это, денежные свойства Биткоина не являются абсолютными; вместо этого эти свойства оцениваются рынком относительно свойств, присущих другим денежным системам.

Coinbase Pro: курс биткоина к доллару США за последние шесть месяцев (по состоянию на 27 сентября 2019 года).
Обратите внимание на то, что каждый раз, когда доллар продается за биткоины, точно такое же количество долларов и биткоинов продолжает существовать в мире. Все, что меняется, это относительное предпочтение владения одной валютой по сравнению с другой. По мере роста стоимости биткоинов это свидетельствует о том, что участники рынка все чаще предпочитают хранить биткоины вместо долларов. Более высокая цена биткоина (в долларовом выражении) означает, что для покупки соответствующей биткоину суммы необходимо продать больше долларов. В совокупности это оценка рынком относительной силы денежных свойств. Цена является выводными данными. Денежные свойства являются вводными данными. Когда люди оценивают денежные свойства Биткоина, возникает естественный вопрос: что обладает более надежными денежными свойствами? Биткоин или доллар? Что в первую очередь подкрепляет доллар (или евро, иену и т. д.)? Пытаясь ответить на этот вопрос, чаще всего говорят, что доллар подкреплен правительством, военными (парнями с оружием) или налогами. Тем не менее, доллар не подкреплен ничем из вышеперечисленного. Ни правительством, ни военными, ни налогами. Правительства облагают налогом то, что ценно; товар не становится ценным от того, что его обложили налогом. Точно так же военные охраняют то, что ценно, а не наоборот. И правительство не может диктовать ценность своей валюты; оно может диктовать лишь предложение своей валюты.
У Венесуэлы, Аргентины и Турции есть правительства, военные и полномочия облагать налогом любой товар, но валюта каждого из этих государств значительно потеряла в весе за последние пять лет. Хотя этого недостаточно для подтверждения контраргумента, каждое из этих государств является примером, который противоречит идее о том, что стоимость валюты определяется правительством. Каждый эпизод гиперинфляции должен быть достаточным свидетельством врожденных недостатков фиатных денежных систем, но, к сожалению, это не так. Вместо того, чтобы воспринимать гиперинфляцию как логический финал всех фиатных систем, большинство просто полагает, что гиперинфляция является свидетельством ненадлежащего управления денежными средствами. Эта упрощенная точка зрения игнорирует первые принципы теоретического знания, а также динамику, которая обеспечивает обесценивание денежной массы в фиатных системах. В то время как доллар структурно более устойчив в качестве глобальной резервной валюты, подоплека всех фиатных денег функционально одинакова, и доллар является лишь сильнейшим из слабых. Как только механизм (механизмы), подкрепляющий доллар (и все фиатные системы), станет более понятным, он станет основой для оценки механизмов, подкрепляющих Биткоин.
Почему доллар имеет ценность? #
Стоимость доллара не результат свободного рынка. Вместо этого, его стоимость образовалась от того, что он частично представлял золото (и изначально серебро). По сути, доллар был решением внутренних ограничений конвертируемости и транспортабельности золота; его появление зависело от денежных свойств основных металлов, а не от свойств самого доллара. Изначально доллар был системой, основанной на доверии: принимайте доллары и верьте, что в будущем их можно будет обменять на золото по фиксированному курсу. Ограничение золота и его окончательный провал в качестве денег — это заслуга долларовой системы, и если бы не золото, доллар никогда бы не существовал в том виде, в котором он существует сейчас. Для ознакомления с кратким обзором истории доллара и золота, обратите внимание на следующую таблицу:

В течение двадцатого века доллар превратился из валюты, обеспеченной золотом в валюту, обеспеченную долгом. Хотя большинство людей никогда не задумываются над тем, почему доллар имеет ценность после того, как золотой стандарт канул в лету, наиболее распространенным объяснением остается то, что либо это коллективная галлюцинация (т. е. доллар ценен просто потому, что мы все в это верим), либо это функция правительства, военных и налогов. Ни одно из этих объяснений не удовлетворяет ни первые принципы, ни предоставляет фундаментальной причины, по которой доллар сохраняет свою стоимость. Вместо этого сегодня доллар сохраняет свою стоимость в зависимости от долга и относительной редкости долларов к долгу, исчисляемому в тех же долларах. В мире доллара все является функцией кредитной системы. Номинальный ВВП функционально зависит от размера и роста кредитной системы, а налоги являются производной от номинального ВВП. Механизмы, которые финансируют правительство (налоги и дефицитные расходы), зависят от кредитной системы, и именно кредитная система позволяет доллару функционировать.

Размер кредитной системы в несколько раз превышает номинальный ВВП. Поскольку кредитная система также на несколько порядков больше базовой денежной массы, экономическая деятельность в значительной степени координируется путем распределения и расширением кредита. Тем не менее, рост кредитной системы значительно опережал рост ВВП в течение последних трех десятилетий. На приведенной ниже диаграмме показана скорость изменения кредитной системы по отношению к скорости изменения номинального ВВП и федеральных налоговых поступлений (с 1987 года по сегодняшний день). В системе ФРС кредитная экспансия определяет номинальный ВВП, который в конечном итоге диктует номинальный уровень поступлений федеральных налогов.

На сегодняшний день, согласно Федеральному резерву (США), в кредитной системе США — 73 триллиона долларов долга (с фиксированным сроком погашения и с фиксированной задолженность), но в банковской системе циркулирует всего 1,6 триллиона долларов. Так ФРС управляет относительной стабильностью доллара. Будущий спрос на доллары появляется благодаря долгу. В системе ФРС левередж на каждый доллар примерно равен 40:1. Если вы одалживаете доллары сегодня, вам нужно в будущем приобретать доллары, чтобы погасить этот долг, и в настоящее время каждый доллар в банковской системе одолжен 40 раз. Доллар (система) обретает относительную редкость и стабильность благодаря взаимосвязи между размером кредитной системы и количеством долларов (единиц обмена) в обращении. В конечном итоге всем нужны доллары для погашения долларового кредита.

Система в целом задолжала гораздо больше долларов, чем существует в обращении, что создает среду с очень высоким на данный момент спросом на доллары. Если бы потребители не платили долги, они лишились бы права выкупа собственной недвижимости или автомобилей. Если корпорация не выплатит долг, активы компании будут конфискованы кредиторами как последствия банкротства, а капитал может быть полностью уничтожен. Если правительство не выплатит долги, основные функции правительства будут заморожены из-за отсутствия финансирования. В конечном итоге, если вы не хотите оказаться на улице, необходимо убедиться в том, что в будущем у вас будет достаточно долларов, чтобы погасить долги. Долг создает необходимость в долларах. До тех пор, пока долларов меньше относительно суммы непогашенной задолженности, доллар остается сравнительно стабильным. Так работает экономика ФРС: стимулирует создание кредита, тем самым создавая источник будущего спроса на лежащую в основе валюту. В каком-то смысле это сродни торговцу наркотиками. Сделай так, чтобы наркоман подсел на твой наркотик, и он будет возвращаться к тебе снова и снова. В этом случае наркотиком является долг, и он заставляет всех оставаться в сети, подобно белке в колесе.
Проблема экономики ФРС (и доллара) заключается в том, что она зависит от функционирования кредитной системы с высоким левереджем. И чтобы поддерживать эту систему, ФРС должна увеличивать количество долларов. Вот что такое количественное смягчение и почему оно существует. Чтобы поддерживать объем долга в системе, ФРС должна систематически увеличивать предложение долларов в обороте, иначе кредитная система рухнет. Увеличение суммы долларов в обороте приводит к уменьшению доли заемных средств в кредитной системе, но в более долгосрочной перспективе это стимулирует увеличение кредитования. Это также имеет эффект постепенной девальвации доллара с течением времени. Так задумано. В конечном счете, кредит — это именно то, чем подкреплен доллар, потому что на самом деле кредит представляет собой требования к реальным активам и, следовательно, к средствам существования народа. Приносите свои доллары или рискуйте потерять свой дом — невероятный стимул работать в обмен на те самые доллары.
Отношения между долларом и долларовым кредитом поддерживают стратегию ФРС, и центральные банки считают, что это может продолжаться вечно. Создавать больше долларов; создавать больше долгов. Слишком много долгов? Напечатайте больше долларов, и так без конца. В конечном счете, в системе ФРС (или любого центрального банка) валюта является выпускным клапаном. Поскольку в банковской системе США притаился долг в размере 73 триллионов долларов и только 1,6 триллиона долларов есть в обороте, для поддержания долга в систему необходимо будет ввести больше долларов. Нехватка долларов по отношению к спросу на них — вот что придает доллару ценности. Ни больше ни меньше. Ничто другое не подкрепляет доллар. И хотя динамика кредитной системы поддерживает относительную редкость доллара, это также является гарантом того, что объективно доллары будут становиться все менее дефицитными.
Слишком большой долг → Создать больше денег → Больший долг → Слишком большой долг

Как и в случае с любым денежным активом, редкость является особенностью денег, которая подкрепляет доллар, но доллар является дефицитным только по отношению к существующему долларовому долгу. И теперь у него есть реальная конкуренция в лице Биткоина. Недостатки монетарных свойств долларовой системы становятся очевидными при сравнении ее с системой Биткоина. Редкость доллара относительна; Редкость Биткоина абсолютна. Долларовая система основана на доверии; Биткоин — нет. Предложение доллара регулируется центральным банком, а предложение Биткоина определяется консенсусом участников рынка. Предложение доллара всегда будет ограничено объемом его кредитной системы, в то время, как предложение Биткоина полностью обособлено от кредитной функции. Стоимость создания долларов практически равна нулю, тогда как стоимость создания биткоинов ощутима и постоянно увеличивается. В конечном счете, денежные свойства Биткоина развиваются и становятся все менее контролируемыми, тогда как доллар по своей природе манипулируется все сильней.
Деньги и цифровая редкость #
При оценке Биткоина как денег труднее всего преодолеть психологический барьер, связанный с тем, что он цифровой. Биткоин не материален, а при поверхностном изучении, не является интуитивным. Как может что-то всецело цифровое быть деньгами? Хотя большинство долларов существуют исключительно в цифровой форме, он, по мнению большинства, остается гораздо более осязаемым, чем Биткоин. В то время как цифровой доллар является продолжением своего бумажного предшественника, а физические доллары остаются в обращении, Биткоин изначально является цифровым. Доллар имеет физическую форму, которая выступает в виде якоря для наших ментальных моделей в материальном мире; в случае с Биткоином все иначе. Хотя Биткоин обладает гораздо более надежными монетарными свойствами, чем доллар, доллар всегда был деньгами (для большинства из нас), и, как следствие, его цифровое представление, по-видимому, является более интуитивным продолжением от физического формы к цифровой. Не смотря на то, что основа доллара как денег в наше время считается устойчивой и хотя ее цифровая природа может показаться более логичной, Биткоин по определению — редкий актив с ограниченной на алгоритмическом уровне эмиссией. Предложение доллара, напротив, не имеет границ.
Помните, доллару не присущи никакие денежные свойства. Он использовал монетарные свойства золота, чтобы заполучить статус глобальной резервной валюты. Кроме относительного дефицита в структуре собственной денежно-кредитной системы, доллар не имеет уникальных свойств, которые выделяли бы его как стабильную форму денег. При оценке Биткоина первый принципиальный вопрос, который следует учитывать, заключается в том, может ли что-то обладать теми же свойствами, благодаря которым золото стало средством сбережения (и формой денег). Стало ли золото деньгами благодаря своим физическим свойствам или в силу других присущих ему свойств? Почему именно золото из всех физических объектов в мире? Золото появилось как деньги не потому, что оно было физическим, а потому, что совокупность его свойств была уникальна. В первую очередь, золото является редким, взаимозаменяемым и очень долговечным. Золото обладало многими свойствами, которые обеспечивали его превосходство над любыми предшествующими ему деньгами. Тем не менее, доллар стал следующим звеном цепочки эволюции денежных систем, транзакционным аналогом золота. Причиной тому послужил роковой недостаток золота, заключающийся в том, что его было трудно транспортировать и оно было подвержено централизации.
“В качестве мыслительного эксперимента представьте, что существует базовый металл, столь же дефицитный, как золото, но со следующими свойствами: скучный серый цвет, плохая проводимость электричества, низкий уровень прочности [..], бесполезный для каких-либо практических или декоративных целей .. но он обладает одним особенным, магическим свойством: его можно передавать по каналам связи”.
— Сатоши Накамото (27 августа 2010 г.)
Биткоин обладает теми денежными свойствами, которые привели к становлению золота как денежной системы, но он также демонстрирует свое превосходство там, где золото потерпело неудачу. Хотя золото — относительно редкий актив, редкость Биткоина подлежит исчислению. Помимо этого, оба они чрезвычайно долговечны. Хотя золото является взаимозаменяемым, его подлинность нелегко подтвердить/опровергнуть; Биткоин легко поддается анализу. Золото сложно транспортировать и оно высоко централизовано. Биткоин легко передается по каналам связи и является высоко децентрализованным. По сути, Биткоин обладает всеми необходимыми качествами как физического золота, так и цифрового доллара в совокупности, не имея при этом критических недостатков. При оценке денежных средств, первые принципы являются основополагающими. Не обращайте внимания на вывод или конечную точку и начните с вопроса: “Если игнорировать цифровую принадлежность Биткоина, и учесть то, что он на самом деле является редким активом с ограниченной эмиссией, может ли он быть эффективной единицей измерения стоимости и, в конечном итоге, средством сбережения? Является ли его редкость достаточно мощным свойством, чтобы Биткоин мог состояться как денежная форма, независимо от того, представлена она в цифровой форме, или нет?
Хотя деньги могут быть нематериальным понятием, при условии, что торговля и специализация приносят выгоду, деньги обладают реальным спросом и полезностью. Деньги — это инструмент, который мы используем при определении относительной стоимости капитальных товаров и товаров более широкого потребления. Это товар, который координирует всю остальную экономическую деятельность. Такие свойства денег, как редкость и измеряемость гораздо важнее абсолютного количества денег в обороте. Редкость — самое важное свойство денег. Если бы предложение единицы измерения постоянно и непредсказуемо изменялось, было бы сложно с ее помощью измерить стоимость товаров, поэтому редкость сама по себе является невероятно ценным свойством. Хотя стоимость базовой единицы измерения может колебаться относительно товаров и услуг, стабильность предложения денег приводит к наименьшему количеству помех при оценке других товаров.
Несмотря на то, что Биткоин является цифровым активом, он предназначен для того, чтобы представлять собой абсолютную редкость, именно поэтому он потенциально может стать эффективной формой денег (и мерой стоимости). Всего будет создано 21 миллион биткоинов, а 21 миллион — это небольшое количество как с относительной, так и с абсолютной точки зрения. ФРС только за прошлую неделю создала 100 миллиардов долларов одним нажатием кнопки. Это примерно 5000 долларов на каждый биткоин, который когда-либо будет существовать, созданные всего за неделю (и только одним центральным банком). Чтобы взглянуть на вопрос шире, Федеральный Резерв, Банк Японии и Европейский Центральный Банк совместно создали финансового капитала на сумму 10 триллионов долларов со времен финансового кризиса, что эквивалентно примерно 500 000 долларов США на каждый биткоин. Несмотря на то, что доллар, евро, иена и биткоин все являются цифровыми, Биткоин является единственной системой, которая обладает исчисляемой редкостью, и единственной, имеющей нативные денежные свойства.
Однако недостаточно просто утверждать, что Биткоин представляет собой абсолютную редкость; никому не следует принимать этот факт как должное. Важно понять, каким образом это исполняется и почему это так. Почему не может быть создано более 21 миллиона биткоинов и почему их нельзя скопировать? Почему Биткоин безопасен и почему им невозможно манипулировать? Существует бесчисленное множество составляющих, которые в совокупности обеспечивают функционирование Биткоина при надежно фиксированном предложении. Тем не менее, в сети Биткоин можно с легкостью выделить три ключевых, тесно переплетенных столпа безопасности, которые подкреплены экономическими стимулами самой валюты:
- Сетевой консенсус и полные ноды: обеспечивают исполнение общего набора правил
- Майнинг и Proof of Work: проверяют историю транзакций, обеспечивают безопасность биткоинов в физическом мире
- Приватные ключи: обеспечивают безопасность единицы стоимости, гарантируют, что право собственности не зависит от процесса проверки
Безопасность Биткоина — сетевой консенсус и полные ноды #
21 миллион — это не просто число, гарантированное программным обеспечением. Вместо этого фиксированное предложение в 21 миллион биткоинов регулируется механизмом консенсуса, и у всех участников рынка есть экономический стимул для соблюдения правил сети Биткоин. По сути в рамках консенсуса в отношении сети Биткоин теоретически может быть принято решение по увеличению предложения биткоинов, заставив его тем самым превысить число в 21 миллион. Дело в том, что, чтобы это произошло, подавляющее большинство пользователей сети Биткоин должно будет коллективно согласиться обесценить свою собственную валюту. На практике глобальная и децентрализованная сеть, состоящая из рациональных экономических субъектов, действующих в рамках добровольной валютной системы, не будет коллективно и подавляющим большинством формировать консенсус в отношении обесценивания валюты, которую они независимо и добровольно решили использовать в качестве средства хранения материальных ценностей. Эта реальность лежит в основе и подкрепляет экономические стимулы Биткоина, его техническую архитектуру и сетевой эффект.
В Биткоине полная нода — это компьютер или сервер, который проверяет и хранит полную версию цепочки Биткоина. Каждая полная нода независимо агрегируют версию блокчейна на основе общего набора правил консенсуса сети. Хотя не все, кто владеет биткоинами, запускают полную ноду, каждый может это сделать. Каждая нода проверяет все транзакции и все блоки. Запустив полную ноду, любой может получить доступ к сети Биткоин и транслировать транзакции (или блоки) на не требующей разрешения основе. Ноды не доверяют никаким другим нодам. Вместо этого каждая нода независимо проверяет полную историю транзакций в сети Биткоин, основываясь на общем наборе правил. Это позволяет децентрализованной сети сходиться на согласованной и точной версии истории, не нуждаясь при этом во взаимном доверии.

Это механизм, с помощью которого сеть Биткоин устраняет необходимость в доверии к любой централизованной третьей стороне и укрепляет доверие к ее ограниченной эмиссии. Все ноды поддерживают историю всех транзакций, позволяя каждой ноде определять, является ли очередная транзакция валидной. В целом, Биткоин представляет собой самую безопасную вычислительную сеть в мире, потому что любой может получить к ней доступ и никто не вынужден никому доверять. Сеть децентрализована и нет единой точки уязвимости. Каждая нода представляет собой реестр остальной части сети; без центрального (единого) источника достоверной информации сеть устойчива к атакам и манипуляциям. Любая нода может выйти из строя или быть повреждена, остальная сеть при этом останется неизменной. Чем больше нод существует, тем более децентрализованным становится Биткоин, что улучшает его устойчивость к манипуляциям или цензуре.
Каждая полная нода следует правилам консенсуса сети, важнейшим из которых является фиксированная эмиссия. Каждый блок сети Биткоин включает в себя заранее определенное количество биткоинов, которые должны быть выпущены. Чтобы считаться действительной, каждая транзакция должна происходить из подтвержденного ранее блока. Каждые 210,000 блоков, количество биткоинов, выпущенных в каждом действительном блоке, сокращается вдвое, пока количество выпускаемых биткоинов в конечном итоге не достигнет нуля примерно в 2140 году. Таким образом достигается асимптотический, ограниченный график поставок. Поскольку каждая нода независимо проверяет каждую транзакцию и каждый блок, сеть совместно обеспечивает фиксированный запас в 21 миллион. Если какая-либо нода транслирует недопустимую транзакцию или блок, остальная часть сети отклонит его, и эта нода выпадет из консенсуса. По сути, любая нода может попытаться создать избыточный биткоин, но любая другая нода заинтересована в том, чтобы предложение биткоинов соответствовало заранее установленному фиксированному лимиту, в противном случае валюта будет произвольно обесценена за счет прямых расходов остальных участников сети.

Любой желающий, в сети или за ее пределами, может скопировать программное обеспечение для создания новой версии сети Биткоин, но любые цифровые единицы, созданные с помощью такой копии, не будут признаны нодами сети Биткоин. Любые последующие копии или единицы не будут считаться действительными, и никто не примет их в качестве биткоинов. Каждая Биткоин нода независимо проверяет, является ли биткоин биткоином, и любая копия биткоина будет недействительной, поскольку она не происходит из ранее действительного блока сети Биткоин. Это все равно, что пытаться выдавать деньги из настольной игры “Монополия” за доллары США. Вы можете сколько хотите мечтать о том, чтобы это были деньги, но никто не примет их в качестве биткоинов. Более того, сеть-самозванка не сможет извлечь выгоду от производных свойств сети Биткоин. Запуск полной Биткоин ноды позволяет любому мгновенно оценить, является ли биткоин действительным, и любая копия биткоина будет немедленно идентифицирована как контрафактная. Консенсус нод определяет действительное состояние сети в замкнутой системе; все, что происходит за ее стенами, системе неизвестно.
Безопасность Биткоина — майнинг и Proof of Work #
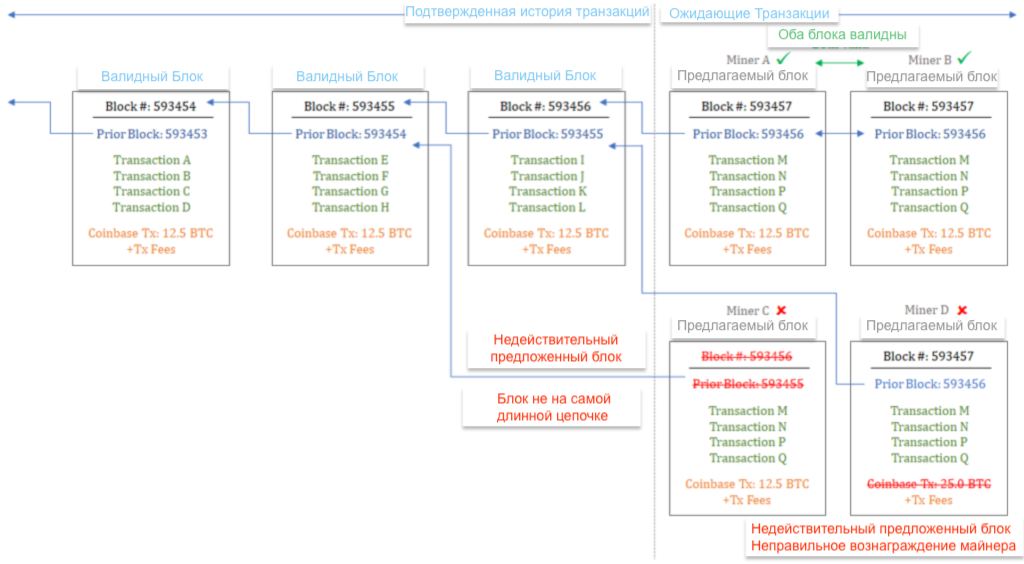
Как часть механизма консенсуса, некоторые ноды (называемые майнерами) выполняют функцию Proof of Work сети Биткоин для добавления новых Биткоин блоков в блокчейн. Эта функция проверяет полную историю транзакций и рассчитывает ожидающие транзакции. В конечном счете, процесс майнинга является основой безопасности Биткоина в физическом мире. Чтобы решить блок, майнеры должны выполнить триллионы криптографических вычислений, которые требуют значительных энергетических ресурсов. Как только блок решен, он предлагается остальной части сети для проверки. Все ноды (включая других майнеров) проверяют, является ли блок действительным. В основе этой проверки лежит общий набор правил консенсуса сети, обсужденных ранее. Если какая-либо транзакция в блоке недействительна, весь блок недействителен. Помимо этого, если предложенный блок не основан на последнем действительном блоке (то есть самой длинной версии цепочки блоков), блок также недействителен.
Для наглядности, обратите внимание на следующий пример: при 90 экзахешах в секунду, на сегодняшний день сеть Биткоин потребляет около 9 гигаватт энергии, что приравнивается к 11 миллионам долларов в день (или ~4 миллиардам долларов в год) при стоимости равной 5 центам за kWh (приблизительные подсчеты). Блоки решаются в среднем каждые десять минут, что соответствует примерно 144 блокам в день. В сети стоимость решения каждого блока оценивается приблизительно в 75,000 долларов США, а вознаграждение за блок составляет приблизительно 100,000 долларов США (12,5 новых биткоинов x 8,000 долларов США, исключая комиссию за транзакции). Чем выше стоимость решения блока, тем выше стоимость атаки сети. Стоимость решения блока представляет собой стоимость ресурсов, необходимых для записи истории в реестр Биткоин транзакций. По мере роста сети, она становится более фрагментированной, а совокупная экономическая стоимость, компенсируемая майнерам, увеличивается. С точки зрения теории игр, бóльшая конкуренция и бóльшие альтернативные издержки понижают вероятность сговора против сети, и все ноды сети проверяют работу, выполняемую майнерами, выступая в роли механизма сдержек и противовесов.

Напомню, что в каждом действительном блоке создается заранее определенное количество биткоинов (то есть до того момента, пока не будет достигнут лимит в 21 миллион). Биткоин, выпущенный в каждом блоке в сочетании с комиссией за транзакции в сети, представляет собой вознаграждение майнерам за выполнение функции Proof of Work. Майнерам платят в биткоинах за обеспечение безопасности сети. В качестве части процесса создания и предложения блока, майнеры включают в вышеупомянутый блок заранее определенное количество биткоинов. Эти монеты будут выпущены в качестве компенсации за расходование материальных ресурсов для обеспечения безопасности сети. Если бы майнер включил в качестве компенсации количество биткоинов, несоответствующих заранее определенному графику поставок, остальные участники сети отклонили бы этот блок, как недействительный. Одной из функций безопасности является обязательство майнеров проверять и обеспечивать фиксированную поставку валюты с целью получения компенсации. Майнеры рискуют собственной шкурой в виде предварительных капитальных затрат (и затрат на электроэнергию), при этом недопустимая работа не вознаграждается.

В качестве технического примера, обратите внимание на следующее: действительное вознаграждение, выплачиваемое майнерам, уменьшается вдвое каждые 210,000 блоков, а следующий халфинг запланирован на блок 630,000 (или приблизительно на май 2020 года). С момента решения запланированного на следующий халфинг блока действительное вознаграждение будет уменьшено с 12,5 биткоинов до 6,25 биткоинов за блок. После этого, если какой-либо майнер включит в блок недопустимое вознаграждение (сумму, отличную от 6,25 биткоинов), остальные участники сети отклонят его как недействительный. Халфинг важен не только потому, что предложение выпускаемых биткоинов сокращается, но и потому, что он демонстрирует, что экономические стимулы сети продолжают эффективно координировать и обеспечивать фиксированное предложение валюты на полностью децентрализованной основе. Если какой-либо майнер попытается схитрить, он будет сурово наказан остальными участниками сети. Ничто, кроме экономических стимулов сети, не координирует поведение участников; то, что это происходит на децентрализованной основе, при отсутствии координации со стороны какого-либо центрального органа, укрепляет безопасность сети.

Поскольку майнинг децентрализован и поскольку все майнеры постоянно конкурируют друг с другом, им не выгодно вступать в сговор. Все ноды проверяют работу, выполняемую майнерами, мгновенно, практически бесплатно и в независимом порядке. Это создает очень мощный контроль и баланс, который не зависит от самой функции майнинга. Создание блоков обходится дорого, но процесс проверки их валидности не является ни сложным, ни дорогим. Это является фундаментальной разницей между Биткоином и денежными системами, с которыми он конкурирует — будь то золото или доллар. А компенсация, выплачиваемая майнерам за безопасность сети и обеспечение фиксированного предложения, предоставляется исключительно в виде биткоинов. Экономические стимулы валюты (компенсация) настолько сильны, а наказание является настолько суровым и легко реализуемым, что майнеры получают максимальный стимул к сотрудничеству и выполнению валидной работы. Путем внесения ощутимых затрат в процесс майнинга, путем включения графика притока в процесс валидации (в котором участвуют все ноды) и путем разрыва связи между функцией майнинга и владением сетью, сама сеть в целом надежно и бесперебойно обеспечивает фиксированный приток (21 миллион) валюты на не нуждающейся в доверии основе. В то же время, сеть в состоянии достичь консенсуса на децентрализованной основе.
Безопасность Биткоина. Приватные ключи и равноправие #
В то время как майнеры конструируют, решают и предлагают блоки, а ноды проверяют и подтверждают работу, выполняемую майнерами, приватные ключи контролируют доступ к самой единице стоимости. Приватные ключи контролируют права на 21 миллион биткоинов (технически только 18 миллионов было произведено на сегодняшний день). В сети Биткоин нет личностей; Биткоин ничего не знает о мире вне собственного блокчейна. Сеть Биткоин проверяет подписи и ключи. Вот и все. Только кто-то, кто контролирует приватный ключ, может создать валидную транзакцию в сети Биткоин. Сделать это можно исключительно путем предоставления валидной подписи. Валидные транзакции включаются в блоки, которые решаются майнерами и проверяются каждой нодой, но только те, у кого есть приватные ключи, могут создавать валидные транзакции.
Когда валидная транзакция транслируется в сеть, биткоины расходуются (или переводятся) на определенные публичные Биткоин адреса. Публичные адреса генерируются посредством публичных ключей, которые генерируются посредством приватных ключей. Публичные ключи и публичные адреса могут быть рассчитаны с использованием приватного ключа, но приватный ключ не может быть рассчитан на основе публичного ключа или публичного адреса. Это односторонняя функция, защищенная устойчивым шифрованием. Публичными ключами и адресами можно поделиться, не раскрывая никакой информации о приватных ключах. Когда биткоин отправляют на публичный адрес, он, по сути, блокируется в сейфе. Для того, чтобы потратить этот биткоин, необходимо разблокировать сейф, соответсвенно, должна быть создана валидная подпись с помощью соответствующего приватного ключа (каждый публичный ключ и адрес привязан к уникальному приватному ключу). Владелец приватного ключа предоставляет уникальную подпись, фактически не раскрывая самогó секрета. Остальные участники сети могут проверить валидность подписи, фактически не имея никаких деталей самогó приватного ключа. Пары публичного и приватного ключей являются основой Биткоина. И, в конечном счете, приватные ключи — это то, что контролирует права доступа к экономической ценности сети.

Неважно, есть ли у кого-то одна десятая биткоина или десять тысяч биткоинов. И то и другое защищено и подтверждено одним и тем же механизмом и одними правилами. Каждый имеет равные права. Независимо от экономической ценности, каждый биткоин (и адрес биткоина) обрабатывается в сети Биткоин одинаково. Если предоставлена валидная подпись, транзакция валидна, и она будет добавлена в цепочку блоков (если плата за транзакцию уплачена). Если предоставленная подпись невалидна, сеть отклонит транзакцию, как недействительную. Неважно, насколько влиятельным является какой-либо конкретный участник. Биткоин аполитичен. Все, что он подтверждает, это ключи и подписи. Кто-то с большим количеством биткоинов может заплатить более высокую комиссию, чтобы повысить приоритет транзакции, но все транзакции проверяются на основе одного и того же набора правил консенсуса. Майнеры определяют приоритетность транзакций, исходя из ценности и прибыльности, ничего больше. Если транзакция одинаково ценна, она будет иметь приоритет на основе временнóй последовательности. Но важно то, что связь между функцией майнинга (отвечающей за расчет транзакций) и собственностью, разорвана. Биткоин не демократия; владение контролируется ключами, и каждая Биткоин транзакция оценивается по одним и тем же критериям в сети. Она либо валидна, либо нет. И каждый биткоин, чтобы быть действительным, должен появиться в одном из блоков в соответствии с 21-миллионным графиком поставок.
Вот почему пользователи сети, управляющие ключами, так важны для Биткоина. Биткоин невероятно редкий, а приватные ключи охраняют процесс передачи каждого биткоина. Как говорится: “Не твои ключи, не твой биткоин”. Если третья сторона, например банк, контролирует ваши ключи, эта организация контролирует ваш доступ к сети Биткоин, и в таком случае было бы очень легко ограничить доступ или конфисковать средства. В то время как многие люди предпочитают доверять подобной банку организации, модель безопасности Биткоина уникальна: каждый пользователь может не только управлять своими личными ключами, но и получать доступ к сети, не нуждаясь в чьем-либо разрешении, и переводить средства кому угодно в любой точке мира. Это возможно, только если пользователь контролирует приватный ключ. В совокупности, пользователи, контролирующие приватные ключи, способствуют децентрализации контроля над экономической ценностью сети, что повышает уровень безопасности сети в целом. Чем шире распределен доступ к сети, тем сложнее становится нанести вред сети или взломать ее. Кому бы то ни было становится чрезвычайно сложно ограничить доступ или конфисковать средства, которыми владеет участник сети, при условии, что он сам хранит собственный приватный ключ. Каждый биткоин в обращении защищен приватным ключом; Майнеры и ноды могут подтвердить что будет существовать только 21 миллион биткоинов, но те валидные биткоины, которые уже находятся в обращении, в конечном итоге, контролируются и защищены закрытыми ключами.
Биткоин, как решение #
Таким образом, предложение биткоинов регулируется механизмом консенсуса в сети, и майнеры выполняют функцию Proof of Work, которая обеспечивает безопасность биткоинов в физическом мире. В рамках функции безопасности майнеры получают деньги в биткоинах за решение блоков. Посредством блоков подтверждается достоверность истории и рассчитываются ожидающие Биткоин транзакции. Если майнер попытается назначить себе компенсацию в размере, не совместимом с фиксированным графиком притока биткоинов, остальные участники сети отклонят работу майнера как недействительную. Предложение валюты интегрировано в модель безопасности биткоинов, и для получения компенсации за обеспечение безопасности сети майнерами должны быть израсходованы реальные энергоресурсы. Тем не менее, каждая нода в сети проверяет работу, выполненную всеми майнерами, так что никто не может хитрить, не подвергаясь существенному риску быть оштрафованным. Механизм консенсуса и процесс проверки в сети Биткоин в конечном итоге регулирует передачу права обладания сетью, но владение сетью контролируется и защищается отдельными приватными ключами, которые хранятся пользователями сети.
Bitcoin governance. pic.twitter.com/mrzBPg6LjL
— Bitstein (@bitstein) August 26, 2017

Забудьте все предвзятые представления о том, что такое деньги, и представьте себе валютную систему, которая имеет принудительно ограниченный и фиксированный запас. Кто угодно может подключиться к сети без необходимости чьего-либо разрешения, кто угодно может отправлять транзакции любому участнику сети в любой точке мира; каждый может независимо и легко проверить предложение валюты, а также право собственности в сети. Представьте себе глобальную экономику, в которой миллиарды людей по всему миру могут осуществлять транзакции посредством одной общей децентрализованной сети, и каждый может прийти к единому мнению относительно принадлежности сети без координации какого-либо центрального органа. Насколько ценна эта сеть? Биткоин является ценным, потому что его преложение фиксировано, его предложение фиксировано в силу того, что он ценен. Экономические стимулы и модель управления сетью поддерживают друг друга; кумулятивный эффект — децентрализованная денежная система на не требующей доверия основе с фиксированным предложением, которое доступно глобально и доступно каждому.
Поскольку биткоин обладает уникальными, присущими только ему денежными свойствами развивающимися параллельно его росту, он отличается от всех других цифровых денег. В то время как предложение Биткоина остается фиксированным и ограниченным, центральные банки будут вынуждены расширять собственные денежные базы, чтобы поддерживать прежнюю систему. Биткоин становится все более привлекательным, так как все больше участников рынка понимают, что предстоящие раунды количественного смягчения — это не просто инструмент центрального банка. Это необходимая функция для поддержания альтернативного, действующего, но тем не менее, худшего варианта. До появления Биткоина все были вынуждены использовать эту систему по умолчанию. Теперь, когда есть Биткоин, существует жизнеспособная альтернатива. Каждый раз, когда ФРС представляет очередное количественное смягчение для поддержания кредитной системы, все больше людей обнаруживают, что монетарные свойства Биткоина значительно превосходят присущие системам его предшественников, будь то доллар, евро или иена. Лучше ли “А” чем “Б”? Это тест. В глобальной конкуренции за право называться деньгами Биткоин обладает неотъемлемыми монетарными свойствами, которых отсутствуют в современной денежной системе. В конечном счете, Биткоин кое-чем подкреплен, и это именно то, что поддерживает любые деньги: авторитетность собственных денежных свойств.
Оглавление
- Постепенно, затем внезапно: Введение
- Биткоин нельзя скопировать
- Биткоин не слишком волатилен
- Биткоин не тратит энергию зря
- Биткоин не слишком медленный
- Биткоин это исправит
- Биткоин, не блокчейн
- Биткоин ничем не подкреплен?
- Биткоин — не финансовая пирамида
- Биткоин не может быть забанен
- Биткоин не для преступников
- Биткоин обесценивает остальные деньги
- Биткоин — зов к единению
- Биткоин — это здравый смысл
- Биткоин антихрупок (оригинал)
- Биткоин — один для всех (оригинал)
- Биткоин — великая дефинанcиализация
